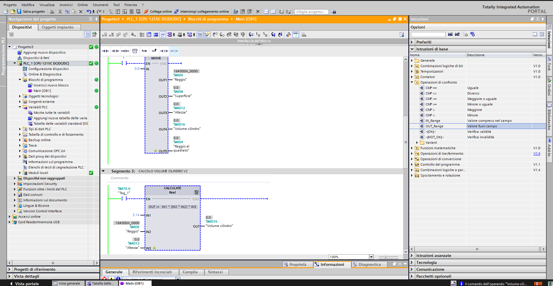
In questo video vedremo i tipi di dati INT e REAL, e le istruzioni MOVE, Operazioni matematiche e di confrontocon, in Tia Portal in linguaggio KOP per la programmazione dei PLC Siemens.
-
- ABBONATI AL CANALE PER IL VIDEO COMPLETO
👉🏻👉🏻👉🏻 https://bit.ly/joinDMchannel
- ABBONATI AL CANALE PER IL VIDEO COMPLETO
Software necessari:
Download Tia Portal dalla V15 alla V19 tutti i link qui:
👉🏻👉🏻👉🏻 https://www.domenicomadeo.com/?p=7105
trial operativa 21 giorni.
Ricordo che per essere abilitati al download del software è necessaria una registrazione al sito di supporto Siemens (qui) ed una successiva autorizzazione da parte di Siemens, che può richiedere anche diversi giorni.











