TUTORIAL – Get started 01 – Il nuovo linguaggio CEM matrice causa effetto in...
TUTORIAL - TIA Portal V17 - Il nuovo linguaggio CEM - matrice causa effetto
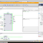
Una delle novità della V17 di TiaPortal Step 7 è Il...
Tutorial – TIA Portal – Lavorare online su SIMATIC S7-1500 e S7-1200
Tutorial - Come eseguire le principali operazioni durante una messa in servizio con S7-1500 ed S7-1200.
TIA Portal - Lavorare online su SIMATIC S7-1500 e...
TUTORIAL ESERCIZIO – HMI2 Animazioni base con WinCC su hmi Basic e TiaPortal su...
ESERCIZIO: HMI1 Animazioni base con WinCC su hmi Comfort e TiaPortal su PLC S7 1200
In questo video, vediamo come animare la rotazione di una...
TUTORIAL01 – Sistemi di Visione Cognex In-Sight connessione con Siemens PLC e Tia Portal...
TUTORIAL - Sistemi di Visione Cognex In-Sight connessione con Siemens PLC e Tia Portal V20
Setup the PROFINET communication protocol for your device in the...
F.A.Q. – Funzionalità Windows necessarie per WinCC Unified in TiaPortal V18
F.A.Q. - Funzionalità Windows necessarie per WinCC Unified in TiaPortal V16 - V17 e V18
Quali funzioni di Windows devono essere attivate per poter installare...
VIDEO dimostrativo Connessione Profinet tra ABB IRB120 Siemens PLC S7-1500 HMI TP1200 Comfort...
Connessione Profinet tra ABB IRB120 con Siemens PLC S7-1512c e HMI TP1200 Comfort, programmati con Tia Portal e RobotStudio in RAPID.
In questo video propongo...
Tutti i link per il Download di immagini sistema operativo per pannelli operatore HMI...
1. Impostazione dell'immagine del pannello WinCC
A seconda della versione di WinCC (TIA Portal), è disponibile un'immagine WinCC che contiene i file immagine per tutti...
TUTORIAL ESERCIZIO – Configurazione comunicazione e trasmissione dati tra S7-1500 con protocollo UDP
TUTORIAL ESERCIZIO – Configurazione comunicazione e trasmissione dati tra S7-1500 con protocollo UDP.
In questo tutorial, vi mostro come configurare la CPU per la comunicazione...
SIMATIC ProSave il Service Tool Gratuito per la manutenzione degli HMI
SIMATIC ProSave il Service Tool Gratuito per la manutenzione degli HMI
Download:
V16_Upd1
SIMATIC_ProSave_V16_Upd1.exe (472,1 MB)
Leggi anche:
Siemens Rilascia TIA Portal V17 – 160 pagine di Highlights – Novità...
Download TIA Portal V19, ecco il link per scaricarlo.
Come anticipato qualche giorno fa, oggi 24 novembre e' stato pubblicato il nuovo TiaPortalV19, ecco il link per il download ...
TIA Portal V19 promuove ulteriormente...













